Введение
Предлагаемая архитектура, построенная в строгом соответствии со стандартом IEC 61499, фундаментально меняет традиционный подход к построению АСУ ТП (рис. 1). Её ключевая особенность – полное отсутствие централизованных шкафов автоматики. Вместо них интеллектуальные устройства распределяются по объекту, что сокращает затраты на кабельную инфраструктуру и монтаж. В операторной требуется разместить лишь систему бесперебойного питания (ИБП) и коммутаторы для агрегации трафика.
Данная структура является экосистемой для распределённой автоматизации нового поколения.
В разнообразии решений промышленной автоматизации всё острее ощущается потребность в комплексных решениях, которые объединяют вычислительную мощность, сетевое взаимодействие и гибкое управление в едином бесшовном пространстве.
Ответом на этот вызов становится связка двух устройств: INSOL NODE и INSOL 1000 – формирующая готовую экосистему для построения сквозных систем IIoT и Industry 4.0 (рис. 2).

INSOL NODE: универсальный вычислительный и сетевой хаб
Что получится, если объединить в одном корпусе полноценный компьютер, управляемый коммутатор 2-го уровня, внешний накопитель на сотни гигабайт, базу данных с OPC UA-сервером на тысячу переменных, среду исполнения для распределённых ПЛК по стандарту IEC 61499 и встроенную веб-SCADA? Ответ – INSOL NODE.Это устройство выполняет роль мощного концентратора и шлюза верхнего уровня. Его ключевые компоненты раскрывают целый спектр возможностей.
- Вычисления и хранение данных: наличие полноценной вычислительной платформы позволяет запускать сложную логику, базы данных исторических трендов и аналитики, что выходит за рамки возможностей типичного программируемого контроллера.
- Сетевое ядро: встроенный управляемый коммутатор организует структурированную сетевую топологию, обеспечивая сегментацию трафика, приоритизацию данных и надёжное соединение между всеми элементами системы.
- Полевая сеть: десяток изолированных портов Ethernet-APL с поддержкой питания (PoDL) по каждому каналу – это прямой выход в поле. Технология APL позволяет по двухпроводной линии передавать данные и питание на расстояние до 1500 метров, что критически важно для подключения датчиков и исполнительных механизмов в условиях процессной автоматизации и взрывоопасных зон.
- Единая программная среда: интеграция OPC UA-сервера, веб-SCADA и среды выполнения IEC 61499 создаёт целостную среду для разработки, управления и визуализации.
INSOL-1000: интеллектуальный распределённый контроллер
Вторым базовым элементом системы выступает распределённый контроллер INSOL-1000. Его архитектура строится на общей шине Insol-BUS, к которой подключаются необходимые модули расширения (дискретные, аналоговые и другие). Адресация модулей задаётся механическим переключателем на лицевой панели, а система их автоматически распознаёт, максимально упрощая процесс конфигурации и замены.Ключевой особенностью контроллера является присвоение физическим каналам именных алиасов. Вместо работы с малопонятными «сырыми» адресами (вроде addr:0,channel:1,type:dout5) инженер оперирует понятными именами, например «Температура_Реактора_А». Эти алиасы напрямую доступны в среде разработки 4DIAC (реализация стандарта IEC 61499), что значительно ускоряет программирование и снижает количество ошибок.
INSOL-1000 также обладает развитыми коммуникационными возможностями.
- Modbus-мастер: два порта RS-485 работают в режиме мастера для опроса периферийных устройств (датчиков, частотных преобразователей). Переменные Modbus становятся равнозначными физическим каналам в среде 4DIAC, а конфигурация интерфейса производится через удобный веб-интерфейс.
- Modbus TCP-клиент: устройство может выступать в роли подчинённого Modbus TCP-устройства. В этом режиме внешние системы (например, главная SCADA завода) получают доступ как к данным физических входов контроллера, так и к переменным, созданным и вычисленным в логике 4DIAC.
Единая экосистема: синергия компонентов
Вместе INSOL NODE и INSOL-1000 образуют мощную и гибкую платформу. На текущий момент серия поддерживает ключевые промышленные протоколы:- внутренние протоколы 4DIAC для распределённого управления;
- проприетарный протокол «Insol-NET»;
- Modbus TCP для интеграции со сторонними системами.
4DIAC: Инструмент для бесшовной разработки распределённых систем управления
Среда разработки 4DIAC, являющаяся эталонной реализацией стандарта IEC 61499, предлагает интуитивно понятный и дружелюбный интерфейс для проектирования распределённых систем автоматизации.Основная работа ведётся в System Explorer (рис. 3), который предоставляет доступ к трём ключевым элементам проекта.

- Application – создание основной логики программы.
- System Configuration – конфигурация аппаратного обеспечения.
- Module Library – хранилище программных блоков (как стандартных, так и пользовательских).
Результатом этой настройки становится схематичное изображение всей системы, наглядно отображающее состав оборудования и сетевые связи между компонентами.
Application: визуальное программирование с событийной моделью
Непосредственное создание приложения управления заключается в компоновке программы из готовых блоков, доступных в Библиотеке элементов. Основой для их работы служит событийная модель (Event-Driven) (рис. 4).
Принцип работы событийной модели
- Включается по событию: функциональный блок выполняет свою алгоритмическую функцию только при получении сигнала на свой вход события (EI или REQ).
- Сообщает о завершении: по окончании вычислений блок генерирует выходное событие (EO или CNF), которое, в свою очередь, может запустить следующий блок в цепочке.
- Входы/выходы событий определяют, когда блок выполняется и когда он завершает свою работу.
- Входы/выходы данных отвечают за передачу значений переменных и состояний между блоками.
Архитектура «Издатель-Подписчик»: простота, скорость и визуальное программирование
В сетевом разделе библиотеки модулей представлены два типа функциональных блоков, заслуживающих особого внимания, – «Издатель» (PUBLISH) и «Подписчик» (SUBSCRIBE).Логика их работы проста и элегантна: блок Издатель передаёт данные по сети, используя внутренний идентификатор (ID), а неограниченное количество Подписчиков может одновременно получать эти данные. Это формирует основу для построения масштабируемых и гибких решений.
При этом простота не достигается в ущерб производительности. Проведённый стресс-тест, в котором 30 устройств серии 1000 были соединены в последовательную цепочку (каждое устройство выступало и подписчиком, и издателем), показал впечатляющий результат: сквозная задержка распространения данных по всей цепочке не превысила 50 мс. Это доказывает, что данная архитектура идеально подходит для систем управления реального времени.
Разработчику следует помнить, что у высокой скорости передачи есть оборотная сторона медали. 4DIAC использует UDP-соединение (без подтверждения доставки), и для критически важных событийных сигналов надо разрабатывать триггерную схему передачи данных.
Привязка к «железу» («Map to»): после создания программной логики её необходимо сопоставить с физическими устройствами. Это делается одним щелчком мыши с помощью команды «Map to» в контекстном меню. Элементы приложения автоматически окрашиваются в цвета тех устройств, за которыми они закреплены.
Инициализация и запуск (Deploy): важно подключить программу к инициализирующему событию. После этого выполняется команда «Deploy» – она загружает программу в ОЗУ целевых устройств и немедленно запускает её на выполнение.
Онлайн-отладка: система предоставляет удобные инструменты для отладки в реальном времени. Инженер может вручную инициировать события и в режиме онлайн отслеживать прохождение сигналов между блоками, что делает процесс поиска и исправления ошибок быстрым и наглядным.
Создание автономного образа (Boot File): после полной отладки программы создаётся Boot-файл. По сути, это XML-описание всего приложения: все экземпляры блоков, их параметры и связи. Этот файл записывается во флеш-память устройства и автоматически запускается при каждом его включении, обеспечивая полную автономность работы системы.
Создание собственных функциональных блоков
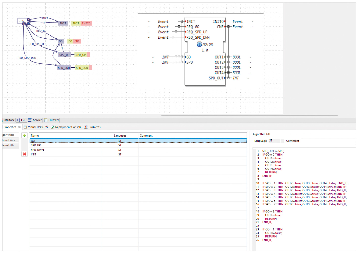
Любая мощная система должна позволять расширять свой функционал. 4DIAC обладает комфортным и продвинутым инструментарием для создания пользовательских функциональных блоков (ФБ) (рис. 5).
Процесс их создания выглядит следующим образом.
В интегрированной среде разработки (IDE) создаётся новый типовой ФБ, где описываются все его входные и выходные события и данные.
Типовой ФБ может содержать несколько алгоритмов, разработанных на привычном языке структурного текста (ST) стандарта IEC 61131-3.
Далее графически создаётся ECC-диаграмма (State Machine), которая определяет, какой алгоритм и в какой последовательности будет выполняться в зависимости от того или иного события.
Система автоматически интерпретирует созданный пользовательский блок в код на языке С++.
Полученный C++ файл добавляется через веб-интерфейс INSOL NODE, где происходит его фоновая компиляция, полностью скрытая от пользователя.
После этого функционал нового блока становится доступен во всех приложениях INSOL NODE.
На данном этапе развития продукта мы убрали возможность создания пользовательских блоков для модуля INSOL-1000, чтобы повысить отказоустойчивость, учитывая тот факт, что они находятся «в поле» и оперативный доступ к ним может быть затруднён. Но создание простых ПИД-регуляторов, алгоритмов защиты и прочее доступно пользователю в полной мере.
Интеграция в базу данных и OPC UA сервер
В базовой поставке от компании «ИНСОЛ» доступны специальные функциональные блоки для записи и чтения данных различных типов во встроенную базу данных. Максимальное количество переменных для записи в БД ограничено 5000, при этом гарантированная скорость чтения/записи одной переменной не превышает 50 мс. Интеграция с внешними системами (такими как MES или ERP) осуществляется через OPC UA-сервер, который конфигурируется как отдельное приложение-надстройка над базой данных.Визуализация: встроенная SCADA-система FUXA
«Вишенкой на торте» всей экосистемы является встроенная SCADA-система на базе FUXA. Это полностью веб-ориентированное решение, работающее как в режиме разработки, так и в режиме runtime. Система поддерживает графическую динамику, построение трендов, имеет собственную базу данных и может подключаться к данным через Modbus TCP или в качестве OPC UA-клиента к серверу, работающему на INSOL NODE.Данный инструмент позволяет быстро, «прямо здесь и сейчас», создавать и вводить в эксплуатацию мнемосхемы и панели оператора, что делает его отличным решением для задач визуализации в составе комплексной платформы. ●
© СТА-ПРЕСС, 2025
Если вам понравился материал, кликните значок — вы поможете нам узнать, каким статьям и новостям следует отдавать предпочтение. Если вы хотите обсудить материал —не стесняйтесь оставлять свои комментарии : возможно, они будут полезны другим нашим читателям!

