Введение
Технологический процесс производства азота методом короткоцикловой безнагревной адсорбции состоит из нескольких этапов. Ключевым этапом производства является процесс адсорбции (поглощения) молекул кислорода из сжатого воздуха и насыщение объёма ёмкостей генератора азота молекулами азота. Работа генератора азота циклична, и во время каждого цикла перепад давления достигает от 3 до 10 бар, вследствие чего гранулы углеродного молекулярного сита деформируются и теряют свои свойства. Потеря адсорбентом своих свойств влечёт за собой снижение качества производимого продукта, что создаёт экономические риски для владельцев производства. При анализе предлагаемых азотных станций у большинства производителей отсутствует система регулирования давления газа, и значение давления на входе в генератор азота определяется компрессором на самом первом этапе производства. Данная концепция азотных станций не позволяет использовать максимальный ресурс используемого адсорбента, что приводит к замене дорогостоящего оборудования и материалов и повышению себестоимости производства азота.
Основная часть
Процесс генерации азота состоит из нескольких этапов:
1) сжатие воздуха;
2) осушение сжатого воздуха;
3) очистка от примесей;
4) подготовка воздуха;
5) адсорбционное разделение;
6) накопление азота.
Атмосферный воздух сжимается в компрессоре, проходит систему очистки, состоящей из трёх фильтров и осушителя, накапливается в воздухосборнике и попадает в генератор азота, в котором происходит разделение молекул кислорода и молекул азота методом короткоцикловой безнагревной адсорбции. Молекулы кислорода захватываются адсорбентом, в то время как молекулы азота беспрепятственно проходят адсорбент и поступают потребителю. Генератор азота (рис. 1) состоит из двух ёмкостей, наполненных гранулами углеродного молекулярного сита, системы трубопровода и клапанов.

От плотности и размера гранул в ёмкостях генератора азота, давления сжатого воздуха, его температуры и степени очистки на входе в адсорбционную установку зависит чистота и продуктивность получения азота.
Работа генератора азота по методу короткоцикловой безнагревной адсорбции циклична. Цикл состоит из нескольких этапов:
1) Адсорбция при парциальном давлении в первом адсорбере.
2) Регенерация адсорбента во втором адсорбере.
3) Выравнивание давления в адсорберах.
4) Адсорбция при парциальном давлении во втором адсорбере.
Время цикла зависит от характеристик адсорбента и может быть представлено с помощью изотермы адсорбции. Изотерма адсорбции – это зависимость адсорбционной способности от давления при постоянной температуре. Изотерма адсорбции является источником информации о структуре адсорбента, тепловом эффекте адсорбции и ряде других физико-химических и технологических характеристик [1]. Лучшая адсорбция кислорода происходит при температуре 20°C и давлении 7–10 бар. Исходя из вышеизложенного, задача внедряемой автоматизированной системы управления состоит в регулировании давления газа на входе в генератор азота c учётом требуемых показателей чистоты получаемого азота.
Основываясь на опыте производителей системы управления для азотных установок, внедрение системы автоматического управления регулированием давления газа на входе в адсорбционную установку позволит исключить влияние неизбежных скачков давления сжатого воздуха и повысит качество производимого продукта.
Структурная схема системы автоматического регулирования давления показана на рис. 2.

Информация о давлении подаётся на датчик давления с последующим преобразованием изменения давления в унифицированный токовый сигнал, который поступает на вход корректирующего фильтра и далее на вход регулятора с типовым алгоритмом регулирования (ПИД регулятор). Регулятор формирует сигнал управления и через электродвигатель и заслонку воздействует на расход газа.
W0 – передаточная функция газохода.
W1 – передаточная функция датчика с измерительным преобразователем.
W2 – передаточная функция корректирующего фильтра.
W3 – передаточная функция регулятора.
W4 – передаточная функция сервоэлектродвигателя.
W5 – передаточная функция заслонки.
После внедрения системы автоматического регулирования давления газа для контроля протекания всего технологического процесса требуется разработка автоматизированной системы управления. Состав предлагаемой системы управления состоит из двух программируемых контроллеров, контрольно-измерительных (датчиков) приборов и системы визуализации.
Один из программируемых контроллеров используется для контроля и управления генератором азота. Алгоритм управления данного ПЛК представлен на рис. 3.

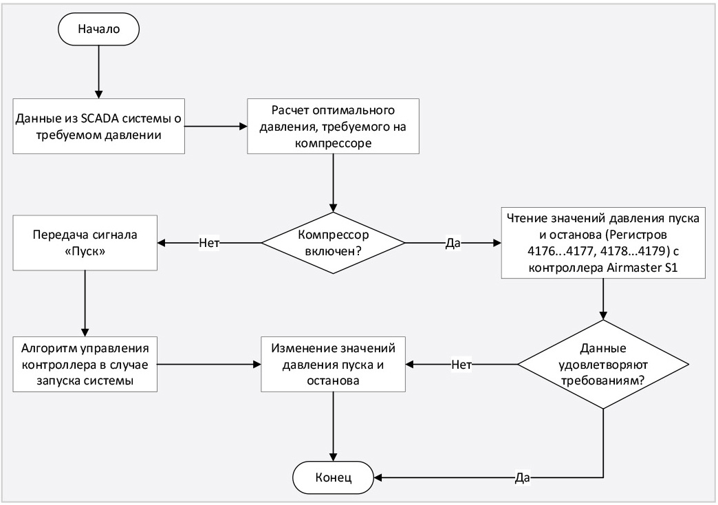
Основная задача по расчёту времени цикла, требуемого давления и температуры сжатого воздуха на входе в генератор азота, взаимодействие с системой визуализации и выполнение роли ведущего контроллера ложится на второй контроллер. Некоторые примеры разработанных алгоритмов управления основного контроллера представлены на рис. 4, 5.


Общая структура системы управления представлена на рис. 6.

Обмен информацей между ПЛК реализован согласно протоколу Modbus RTU, в то время как взаимодействие между основным ПЛК и системой визуализации осуществляется по TCP/IP-протоколу.
Заключение
Причины и зависимость деформации микропористого адсорбента в процессе адсорбции подробно описаны в [5]. Настоящая работа позволяет решить проблему неконтролируемого перепада давления и тем самым сократить износ адсорбента. Помимо этого, точная информация о давлении и его регулировании создаёт условия для применения технологии «Цифровой двойник» к генератору азота и адсорбенту. Применение вышеописанных технологий даёт возможности для более глубокого исследования условий протекания процесса адсорбции и тем самым позволяет повысить качество продукции и сократить издержки во время производства.
Литература
- Матвейкин В.Г., Погонин В.А., Путин С.Б. и др. Математическое моделирование и управление процессом короткоцикловой безнагревной адсорбции. М.: Издательство «Машиностроение-1», 2007. 140 с.
- Бесекерский В.А., Попов Е.П. Теория систем автоматического управления. СПб.: Профессия, 2003. 763 с.
- Бакаев В.Н. Теория автоматического управления: методическое пособие к лабораторному практикуму. Вологда: ВоГТУ, 2009. 56 с.
- Втюрин В.А. Основы АСУ ТП. СПб.: Изд-во Санкт-Петербургской государственной лесотехнической академии имени С.М. Кирова, 2006. 154 с.
- Фомкин А.А., Петухова Г.А. Особенности адсорбции газов, паров и жидкостей микропористыми адсорбентами // Журнал физической химии. 2020. № 3. С. 393–403.
- Бейли на Н.Ю., Липкина Н.В., Петров А.В. и др. Открытое акционерное общество «Научно-исследовательский институт конструкционных материалов на основе графита «НИИграфит». Углеродное молекулярное сито. Патент № 2467793 РФ, МПК B01J 20/20 (2006.01). № 2011103866/05; Заявл. 03.02.2011; Опубл. 27.11.2012, Бюл. № 33.
Если вам понравился материал, кликните значок — вы поможете нам узнать, каким статьям и новостям следует отдавать предпочтение. Если вы хотите обсудить материал —не стесняйтесь оставлять свои комментарии : возможно, они будут полезны другим нашим читателям!

